Fan Tutorial - Desktop Fan Modes
Did you complete our Beginner Tutorial Part I and our Beginner Tutorial Part II?
Congratulations, you will now learn how to create mode dependent properties of the Fan in only a few steps.
(1) Add Modes
Some values are not static but depend on the state of the product you are building. This is what modes are made for: they track different configurations and their relationships with your product.
Define the modes of your system: different speeds, power modes, and ON/OFF-states.
-
Our motor can run at 3 discrete speeds which can be modelled by "modes". Therefore, to create these 3 modes, open the Motor (1) Block. Then:
-
Click on the
Modeliststab (2) in the top bar as shown in Figure Creating Modes.
-
-
Click on the
+at the bottom right to add a new Modelists-
Insert name =
speed_settings(1) and ´#´ number of modes =3(2) -
Click
Create(3)
-
Setting up a Modelist - Here you decide on the name and the number of Modes.-
Click on the arrow on the left of the new modelist
-
Rename the speed_settings field names by clicking on the default names
a,b, andcand change them to:-
a =
ZERO -
b =
LOW -
c =
HIGH
-
-
Go back to the Valis page by clicking on the
Propertiestab in the top bar alongside Modelists -
Click on the
+button to open the “Create Property” dialogue and chooseMatrix(1). Add the following properties:-
Name =
rotational_speeds(2) -
Mode reference =
Motor.speed_settings(3) -
Unit =
rpm(4) -
Click
Create(5)
-
Creating a Mode dependent Matrix - The Matrix is linked to the Modelist in the “Mode reference“.Note: Since you are adding the “Mode reference”, the number of rows and columns will be automatically taken and filed from the Modelist. Therefore, you do not have to define the rows and columns in the above step.
-
Expand the properties of the Vali
rotational_speedsby clicking on the arrow -
Change the values (which currently are
0) by clicking on them. Modify them to the following:-
ZERO= 0rpm -
LOW= 2000rpm -
HIGH= 5000rpm
-
-
The matrix properties now shall look like in the following Figure
Mode Dependent Matrix - The Rotational Speed Matrix is now linked to the Speed Settings Modelist.-
Now create another mode for the speed_controller: click on the Block Speed_controller (1). Go to the Modelists tab (2). Add a new modelist with:
-
mode name =
power_modes -
number of modes = 2
-
-
Rename the names of the fields: a =
ONand b =OFF(3)
-
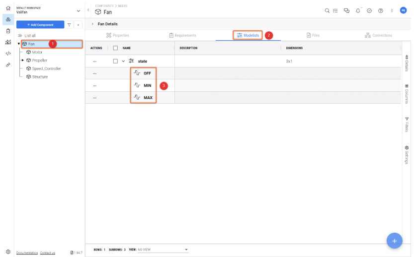
Repeat these steps to add a mode for the Block Fan (1) with:
-
mode name =
state(2) -
number of modes = 3
-
fields names
OFF,MIN, andMAX(3)
-
(2) Make Valis Mode-Dependent
Now that you have defined the modes of your system, you can make Valis dependent on them. A Vali might not always have the same value, but a value dependent on a certain mode.
Make your PowerConsumption Mode-Dependent (see Figure Make an existing Vali Mode-dependent)
-
Open the Block
Fan(1) and go to theProperties(2) in the top bar -
Click on the Vali PowerConsumption (3) to show the Vali description
-
Click on the button
Make mode dependent(4)
-
In the pop-up, select mode =
Fan.stateand confirm withUpdate -
Repeat the same procedure for Motor and Speed_controller:
-
Go to the
PowerConsumptionof the Motor, click on "make mode dependent" and chooseMotor.speed_settingsin the pop-up -
Go to the
PowerConsumptionof the Speed_controller, click on "make mode dependent" and chooseSpeed_controller.power_modesin the pop-up
-
-
Then, change the values of the power consumption of Motor and Speed_controller in the different modes as shown in Figures PowerConsumption Motor and PowerConsumption Speed_controller.
-
Motor:
-
ZERO= 0W -
LOW= 1.0W -
HIGH= 4.0W
-
PowerConsumption Motor-
Speed_controller:
-
ON = 0.1W
-
OFF = 0W
-
PowerConsumption Speed_controller(3) Link the Modes
States of a system can depend on each other. This is why in Requirements & Systems Portal you can link modes that belong together.
Create a connection between Fan-states and the modes of Motor and Speed_controller (see Figure Linking Modes).
-
Go to the Fan Block (1)
-
Go to the
Modelists(2) tab from the top bar and click on the modestate(3) -
Click on the linking symbol (4)
-
Click on
Select Modelist, selectSpeed_controller.power_modesand click+ Add Link -
Click on
Select Modelist, selectMotor.speed_settingsand click+ Add Link -
Now select the links between the Modes as follows and don’t forget to save:
Linked Modes and their States - Here you can set up how the modes are linked and how each property is added up to the main Mode.Click on the Fan Block. Go to the Properties tab. After Requirements & Systems Portal has finished its calculations, you can observe that the Fan PowerConsumption has changed to the following values:
Fan PowerConsumption Values - Depending on the subsystem properties the main PowerConsumption is calculated. Try changing some PowerConsumption values on the Motor and Speed_controller to see this in action.Next Steps?
Congratulations, you now know your way around Requirements & Systems Portal!
You can continue improving your Desktop Fan project. Here are some ideas:
-
How about creating a simulation to calculate the resulting air displacement depending on the fan modes?
-
Add a solar panel Block to make the fan portable. You can make the maximum rotational speed dependent on the sun angle of the solar panel.