Novità in Requirements & Systems Portal

Requirements & Systems Portal is under continuous development. This page outlines new features and enhancements made to the application in key updates.

Update - 23 March 2026

  • A new Home page has been introduced in Requirements & Systems Portal in this release. The page provides access to existing projects, which target requirements management, and also provides the ability to create a new project.

    The Home page opens when accessing Requirements & Systems Portal using the nine-dot menu at the top right of the Workspace's browser-based interface.

    Note that since the Home page provides a central point to accessing and creating Requirement Portal projects, the ability to create and switch between projects from other modules (Requirements Module, Blocks Module, etc.) using the drop-down has been removed.

    For more information, refer to the Project Module page.

  • When creating a new requirement while the Requirements entry is selected in the project tree (i.e., no specific specification is currently selected), a default specification (the first specification in alphabetical order) is now selected in the Specification field of the Create new requirement window.

    If the project has a single specification, it will be selected.

    If the project has no specification yet, an attempt to create a requirement will open the Create Specification window using which you can create a specification first.

    For more information about creating requirements, refer to the Creating Requirements page.

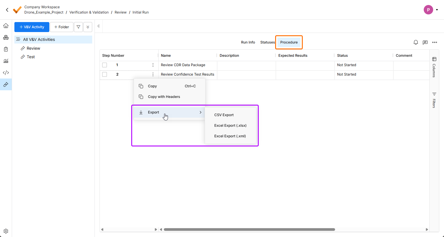
  • It is now possible to export a table in the Statuses and Procedures views of a run in the Verification & Validation module. Use the Export sub-menu of the view's right-click menu to export the table to a file of the *.csv, *.xlsx, or *.xml format.

     

    For more information about the Verification & Validation module, refer to the Verification & Validation Module page.

  • In the V. matrix view of requirements, the activity creation action is now available in the  button menu. The requirement import action has been removed from the menu.

  • Performance of the AI importer has been improved for long (more than three pages) documents by parallelizing extraction of sections.

    For more information about the AI importer, refer to the Import Requirements page.

  • Fixed an issue when formatted text (that uses bullet points, italics, etc.) in custom columns was displayed incorrectly in exported documents.

    For more information, refer to the Document Export Custom Templates page.

Update - 3 March 2026

Update - 18 February 2026

Update - 2 February 2026

Update - 22 January 2026

Update - 7 January 2026

Update - 17 December 2025

Update - 24 November 2025

Update - 12 November 2025

Update - 14 October 2025

Update - 30 September 2025

Update - 1 September 2025

Update - 31 July 2025

Update - 9 July 2025

Update - 26 June 2025

Update - 12 June 2025

Update - 27 May 2025

Update - 15 May 2025

Update - 22 April 2025

Update - 20 March 2025

Update - 21 February 2025

AI-LocalizedAI-localized
If you find an issue, select the text/image and pressCtrl + Enterto send us your feedback.
Feature Availability

The features available to you depend on which Altium solution you have – Altium Develop, an edition of Altium Agile (Agile Teams or Agile Enterprise), or Altium Designer (on active term).

If you don’t see a discussed feature in your software, contact Altium Sales to find out more.

Contenuto