Работа с требованиями

Портал требований Altium - это инструмент управления требованиями, специально разработанный для разработки электронных систем. Он позволяет в режиме реального времени обмениваться формализованными экземплярами требований между проектами разработки, связывая структурированные спецификации с проектными данными и проверочными работами.

  • Полная документация по Requirements Portal доступна в подразделах здесь. Обзор ключевых модулей и возможностей Requirements Portal см. в разделе "Объяснение возможностей". Ссылки на соответствующие части этой документации приведены в данном документе, где это необходимо для настройки.

  • В Altium Designer панель Requirements является центральным местом для работы с требованиями. Обратитесь к странице " Требования в проекте", чтобы узнать больше о контекстном доступе к требованиям в реальных спецификациях во время реализации проекта.

Системные требования, созданные в Requirements Portal, могут быть помещены в качестве активных экземпляров в проектные документы, на них можно ссылаться как на Задачи, и в конечном итоге они могут быть помечены как Проверенные для подтверждения соответствия требованиям.

Прежде чем работать с Требованиями в проекте Workspace, их необходимо связать с подходящим Block в Requirements Portal. Requirements создаются в Requirements Portal или импортируются в него, где они организуются в Specifications. Отдельные требования или целые спецификации могут быть связаны с Block. Блоки представляют собой части общей системы, такие как печатная плата или функциональный блок, проект в Requirements Portal. Как только блок связан, требования становятся доступными в соответствующем проекте.

Вы можете получить доступ к интерфейсу портала требований из рабочей области, выбрав его пункт в меню "девять точек" () в правом верхнем углу интерфейса рабочей области ().

Базовая настройка портала требований

Чтобы начать использовать Requirements, сначала нужно создать Project в Requirements Portal и определить один или несколько Blocks, представляющих функциональные единицы, такие как модули печатных плат. По умолчанию система создает блок и спецификацию с тем же именем, что и проект, чтобы упростить настройку. Вы можете в любое время отредактировать или заменить эти записи по умолчанию, чтобы они соответствовали вашей предпочтительной структуре.

Новые проекты можно создавать из любого модуля, щелкнув по имени текущего проекта и выбрав Create New Project. Новые блоки создаются в модуле Blocks ().

Reference documentation: Создание нового проекта

Reference documentation: Создание блока

Создание требований и их привязка к блокам

Блок, который должен быть связан с дизайн-проектом, должен быть установлен в тип Electronics, который затем предложит дополнительную опцию Altium Link для выбора соответствующего дизайн-проекта. Ссылка на проект может быть выбрана из выпадающего меню на этом этапе или установлена позже из рабочей области(сопутствующая информация). При создании ссылки импортируется изображение предварительного просмотра дизайн-проекта рабочей области и его данные о параметрах - последние доступны на вкладке Properties (Show example image).

Требования, которые будут доступны в рабочей области, прикрепляются к Specifications, связанному с блоками. Созданная спецификация может включать подразделы (Sections) для прикрепления требований, относящихся к конкретным частям проекта системы. Разделы позволяют дополнительно группировать требования по функциональным областям.

Reference documentation: Создание спецификаций

Reference documentation: Создание требований

Используйте команды в Модуле требований () для создания новой Спецификации. Требования будут прикреплены к этой Спецификации и ее (необязательным) подразделам.

Свяжите новую спецификацию с существующим блоком, чтобы облегчить привязку требований к проекту.

Можно создать несколько спецификаций и связанных с ними разделов - щелкните правой кнопкой мыши на спецификации, чтобы добавить раздел.

Используйте предоставленные опции, чтобы вручную создать Требование для Спецификации или Раздела, импортировать требования из электронной таблицы или сгенерировать требования с помощью искусственного интеллекта на основе предоставленной вами информации. Требование, созданное вручную, автоматически нацеливается на текущую выбранную Спецификацию/Раздел и выбирает следующее доступное Требование Identifier. Введите информацию Requirement text и подтвердите все настройки кнопкой .

Новая запись Требования доступна на вкладке Table и включает в себя запись Блока, который связан с дизайн-проектом. Обратите внимание, что блоки можно вручную добавить в Требование (или удалить), дважды щелкнув по ячейке Applicable Block.

При необходимости добавьте дополнительные записи Требований, которые могут быть связаны с основной Спецификацией или выбранным разделом Спецификации. Эти записи Требований становятся доступными для связанного дизайн-проекта.

Связывание требований с деятельностью по проверке и тестированию

Возможность проверки Требований управляется через Verification and Validation (V&V) Activities, который создается в Модуле Верификации и Валидации Портала Требований (). V&V Activity связывается с Требованием, чтобы его состояние проверки (например, Not Verified, Verified, Skipped, и т.д.) можно было указать в дизайн-проекте (Show example image).

Reference Documentation: Модуль верификации и валидации

Мероприятия V&V, которые будут применяться к Требованиям, создаются с помощью команды в Модуле верификации и валидации Портала требований.

В следующем окне Create V&V Activity дайте имя создаваемому виду деятельности и подтвердите его нажатием кнопки .

Новая запись V&V Activity и все последующие созданные записи включаются в список вкладок All Activities и в левую панель.

Вернувшись в модуль требований (), V&V Activities применяются к записи требований, предварительно дважды щелкнув в ее ячейке V&V Activities.

В следующем окне Verification & Validation Items нажмите кнопку , чтобы перейти к выбору доступных V&V-активностей.

Выберите подходящую V&V Activity из выпадающего меню Activity в окне Link Activity и выберите для подтверждения.

Выбранный вид деятельности добавляется в список Verification & Validation Items. При необходимости воспользуйтесь кнопкой еще раз, чтобы добавить еще одно мероприятие V&V для выбранного в данный момент Требования.

Теперь запись Требования включает указанный V&V Activity. Обратите внимание, что в ячейке V&V Status теперь указано, что одна связанная с ней деятельность доступна, но находится в непроверенном состоянии (0/1).

Один или несколько видов деятельности V&V могут быть добавлены ко всем доступным записям Требований.

Связывание требований с проектом дизайна

Когда различные элементы портала требований настроены для проекта (см. раздел выше), проект должен быть связан с блоком требований портала, чтобы его требования были доступны в рабочем пространстве. Такая связь обеспечивает доступ к Требованиям в режиме реального времени из проекта. Эту связь можно задать двумя способами:

  • Из портала требований - откройте соответствующий блок, измените его тип на Electronics и используйте поле Altium Link для выбора целевого дизайн-проекта - подробности см. в разделе выше.

  • Из рабочей области - откройте окно Edit Project дизайн-проекта в рабочей области и выберите соответствующий блок в поле Requirements, которое находится в разделе Advanced.

    Связь между дизайн-проектом и соответствующим блоком требований вводится или выбирается в поле Requirements окна Edit Project, которое находится в разделе настроек Advanced ().

    Начните вводить известное имя блока в поле, чтобы просмотреть и выбрать из списка подходящие записи блока. После выбора нажмите , чтобы подтвердить настройку. Кроме того, выберите связанный с полем параметр , чтобы просмотреть и выбрать из всех доступных блоков проекта.

    Меню открывает окно Link Requirements, содержащее иерархический список всех доступных проектов требований и соответствующих им Блоков - несовместимые Блоки (тип которых не установлен на Electronics, показан серым цветом) не могут быть выбраны. Перейдите к подходящему блоку, выберите его и нажмите для подтверждения.

    Поле Requirements окна Edit Project будет включать указанную ссылку сопоставления Проект-Блок как запись, доступную только для чтения. Нажмите , чтобы подтвердить настройку. Текущее сопоставление Проект-Блок можно удалить в любое время с помощью кнопки .

Доступ к требованиям рабочей области

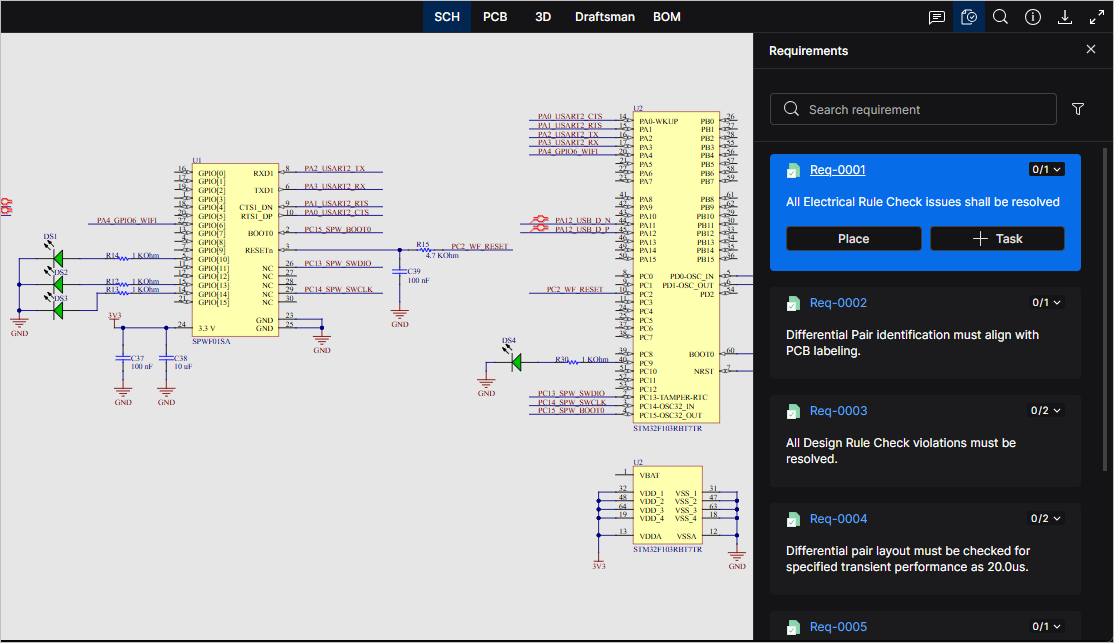
В представлении дизайна связанного проекта требования с Портала требований доступны на панели Requirements представления документа, открываемой с помощью верхнего значка . Здесь перечислены все доступные Требования, а на выбранной плитке Требования отображается информация о нем, ссылка на его экземпляр в Портале Требований и настройки проверки. Используйте команду для создания экземпляра ссылки в текущем документе и команду для создания общего Задания, назначенного указанному члену рабочей области.

Размещение требования

Требование размещается в текущем документе с помощью того же процесса, что и размещение комментария к точке, объекту (например, компоненту или линии/трассе) или заданной области - подробная информация приведена в разделе Размещение комментария. Ссылка "Идентификатор требования" (Req-0001 здесь) на панели Requirements и в окне требований открывает запись этого требования на Портале требований.

Проектные документы, содержащие размещенное требование, идентифицируются в Портале требований как Design References в каждой записи требования (Show example image). Щелкните ссылку, чтобы открыть размещение требования в дизайн-проекте.

Создание задачи требования

Задача рабочей области создается для требования путем выбора опции записи на панели Requirements, а затем назначения члена рабочей области для задачи, ввода описания задачи и подтверждения кнопкой . Доступ к задачам требований и их выполнение осуществляются на странице Задачи веб-просмотра.

Задача рабочего пространства, связанная с выбранным требованием, создается с помощью кнопки . Задача назначается участнику рабочей области в качестве запрашиваемого действия.

Созданная задача доступна на странице "Задачи" и не помещается в документ. На панели Requirements используйте ссылку Assigned на плитке Требования, чтобы открыть представление Задачи.

Задачи можно комментировать, переназначать другому пользователю, устанавливать другой приоритет и в конечном итоге переводить в статус Resolved.

Обновление статуса верификации требования

Статус верификации требования можно установить с помощью пункта меню верификации (), доступного на панели Requirements и в окне требования документа. Меню предлагает опции (например, Verified, Not Verified или Skipped), определенные деятельностью по верификации и валидации, связанной с требованием на Портале требований.

Выберите деятельность по проверке, связанную с требованием, из пункта меню проверки () в окне требований или на панели Requirements. Метка меню указывает количество выполненных верификаций из числа верификаций, связанных с Требованием - здесь; 0 из 1.

Выберите настройку статуса для деятельности по проверке. Обратите внимание, что с одним требованием может быть связано несколько видов деятельности, и для каждого из них будут представлены свои опции меню статуса (Show example image). Они отображаются в записи на портале требований как несколько видов деятельности по проверке и оценке (Show example image).

Статус проверки Требования теперь установлен на 1 из 1, поскольку была выбрана опция Verified. Запись Требования в Портале требований также будет показывать это проверенное состояние (Show example image).

Обратите внимание, что Гости рабочего пространства (пользователи, не являющиеся членами рабочего пространства, но получившие общий доступ к проекту) не могут работать со связанными Требованиями. Когда гости получают доступ к общему проекту через представление Shared with Me в своем личном пространстве или другом рабочем пространстве, информация о требованиях недоступна на панели Requirements или в размещенных Требованиях.

AI-LocalizedЛокализовано с помощью ИИ
Если вы обнаружили проблему, выделите текст/изображение и нажмитеCtrl + Enter, чтобы отправить нам свой отзыв.
Доступность функциональных возможностей

Набор доступных функциональных возможностей зависит от вашего решения Altium – Altium Develop, редакция Altium Agile (Agile Teams или Agile Enterprise) или Altium Designer (на активной подписке).

Если вы не видите в своем ПО функцию, описанную здесь, свяжитесь с отделом продаж Altium, чтобы узнать больше.

Content